Settlement
The Card Settlement process facilitates the transfer of funds from card clients to Payment Network for card transactions, including transaction funds, fees and dispute.
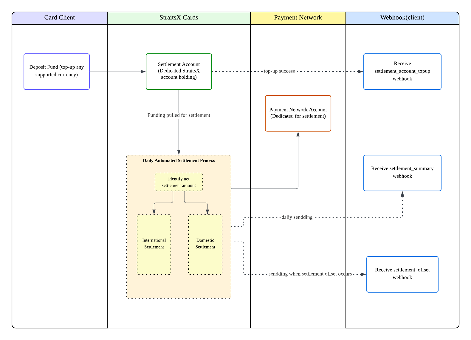
The settlement process runs daily: Operation team retrieves the reconciliation and settlement file from the Payment Network every day, followed by processing the files within the StraitsX card system.
Settlement Webhooks
StraitsX sends the following webhooks to clients regarding the settlement process:
- settlement_account_topup: Triggered when a top-up to the StraitsX settlement account is successfully performed. It will inform important information such as amount, currency, and source of transfer.
- settlement_summary: Triggered after the daily settlement process is done to inform the settlement amount.
- settlement_offset: This will notify you whenever a settlement offset occurs, allowing you to track credits and debits more accurately.
Card Client Funding & Account
To ensure funds are available for settlement, each card client is assigned a dedicated StraitsX Card Settlement Account.
Card clients deposit funds into this account, which are used exclusively for settlements. Deposits can be made in various supported currencies, and the system automatically converts them to the required currency for Payment Network if necessary.
- Usage: These accounts are strictly for settlement purposes. Card clients can deposit funds but are restricted from making withdrawals.
- Currency Swapping: Card clients may deposit funds in various currencies. Since Payment Network requires specific currencies for settlement, StraitsX will convert funds into the required "Target Currency" before transfer.
Deposit Setup & Whitelisting
Before deposits can be recognized and added to the spendable balance for cardholder transactions, a whitelisting process is required:
- Account-Level Whitelisting: Provide your deposit sources (e.g., bank account or wallet address) to StraitsX for authorization. Once whitelisted, the settlement account can receive deposits and update its balance. There is no limit to the number of wallet addresses.
- Application-Level Whitelisting: StraitsX configures the system to recognize and credit genuine top-ups to your spendable balance automatically.
This setup ensures secure and verified funding, allowing card clients to maintain sufficient liquid funds for daily settlements. Settlement will deduct the spendable balance with the amount transferred to the payment network.
All wallet addresses provided for deposits will be screened before whitelisting is approved.
Security Deposit (Payment Network Collateral)
In addition to liquid funds ("Float") deposited by card clients, a Security Deposit (collateral held by Payment Network) contributes to your Spendable Balance for card transactions.
- Mechanism: The deposit is transferred from your StraitsX Settlement Account to Payment Network as collateral.
- Float Gap: Since the collateral is held by Payment Network, your Settlement Account Balance will be lower than the Spendable Balance.
Even if a card client has a high Spendable Balance due to Payment Network Collateral, they must ensure they deposit sufficient "Float" (actual liquid funds) into their Settlement Account before the daily settlement process.
If the settlement deduction exceeds the actual funds sitting in the StraitsX account (despite having enough "Spendable Balance"), the settlement will fail due to Insufficient Funds.
Settlement Domestic vs. International
Settlement processes vary depending on whether the transaction is domestic or international, with differences in currency requirements, timing, and fund flows.
| Feature | Domestic Settlement | International Settlement |
|---|---|---|
| Timing | Same Day (T+0) | T+2 Days (approximate; may vary based on holidays) |
| Target Account | Payment Network | Payment Network |
For international settlements, value dates adjust for weekends and holidays; for example, Saturday and Sunday transactions typically settle on Wednesday without holidays.
Settlement Currency
The settlement currency is not tied to the account currency of each card.
- For international transactions, the payment network always requests settlement in USD.
- For domestic (Singapore) transactions, the payment network always requests settlement in SGD.
StraitsX offers a separate Settlement Dashboard for viewing details. please check with the team to show a demo.
Updated about 2 months ago
